- Jason's Industry Insights
- Posts
- Issue #96
Issue #96
Ford’s $100M Starlink exit backfires | Carney’s cheap-internet déjà vu | Bell takes fiber south while Canada stalls | BEAD rules keep piling up | AI data centers nearly blacked out Virginia | Data-center boom shows distress signs, and more!

You won’t find a better source for Market Intelligence about the infrastructure powering our connected world, all in one place, for free, anywhere.
Join thousands of weekly readers.
Learn AI in 5 minutes a day
This is the easiest way for a busy person wanting to learn AI in as little time as possible:
Sign up for The Rundown AI newsletter
They send you 5-minute email updates on the latest AI news and how to use it
You learn how to become 2x more productive by leveraging AI
Broadband / Telco
🇨🇦 How do we close the digital divide in the current volatile geopolitical environment? - .. this raises a broader question about what our strategy going forward is for meeting the broadband objective of 50/10 Mbps available to 100% of the population by 2030? Another question is, does our strategy need to adapt because of a very changeable and volatile geopolitical environment? This is the topic of this post.
My Take: Canada needs to view broadband as a strategic asset, not just social infrastructure, but part of sovereignty, defence, and Arctic control.
🇨🇦 Ford doesn’t regret ending Starlink contract, even with Ontario missing broadband target - Ontario Premier Doug Ford says he doesn’t regret ripping up a contract with SpaceX for Starlink internet earlier this year, despite the fact his government will now fail to meet its broadband target, partly as a result of that decision.
My Take: So here’s the thing - the program covered the cost of the terminal and installation. After Doug pulled the plug, Starlink offered a “free terminal” promotion in Canada, effectively achieving the same outcome, net of the capacity deal, of course. Did 15,000 people sign up? I think not. How many will take advantage of the current free promotion? The monthly fee remains the same, regardless of the terminal cost. The province was never going to pay for that. The problem still stands: How much will/did the province pay to get out of the $100M+ deal? What could that money have been used for? See my LinkedIn rant, of sorts.
Huh. Charter loses more broadband subs than video subs in Q3 - Charter lost 109,000 broadband subs and just 70,000 video subs in Q3. As its stock drops, Charter is 'quietly going private' as it repurchased $2.2 billion of shares in the period, an analyst noted. 'Something's got to give.'
My Take: Broadband used to to be the bread’s butter. Now, cable operators are struggling to hold market share against new players and more affordable options, like FWA. Is price the new experience?
Help us customize your experience!
Please take 30 seconds to answer the questions below to
help us customize your experience 👇
🇨🇦 Bell eyes U.S. fibre expansion after closing Ziply deal and boosting internet subs - Bibic said that in the longer term, BCE plans to expand its U.S. fibre footprint to eight million homes “and we’ll do that in a cost-efficient manner.”
My Take: Meanwhile, In Canada, “Bibic said a trial is underway for customers in Kelowna, B.C. and the company expects its full launch in Western Canada by January. He reiterated the offering will initially be available to Bell’s “highest value” mobile customers in those provinces, with special pricing for bundled packages.” - all on someone elses network.
A brief history of time in the fast-orbiting world of satellite and telecom - Satellite operators have worked with telecom operators for decades in fairly stable arrangements, particularly for wholesale backhaul services and connectivity in very hard-to-reach locations. But lately, there are wrinkles in the matrix as their relationships are changing fast.
My Take: The telecom industry’s long-standing division between ground and orbit is collapsing. Spectrum control, rather than satellites themselves, is becoming the new competitive edge.
🇨🇦 Carney’s Budget 2025 Claims It’ll Cut Telecom Prices — But We’ve Heard That Before - Ottawa is once again promising cheaper cellphone and internet bills for Canadians, this time through new competition measures outlined in today’s Budget 2025, shared by Prime Minister Mark Carney and his cabinet.
My Take: streamlining tower construction, coordinating fiber builds, and expanding spectrum access, bla bla. Is there enough competition? Depends on who you ask. Been here before, haven’t we? The “dig once” mandate is interesting (from the budget document) - “Pursuing a new “dig once” policy approach to nation-building projects to encourage coordinated installation of fibre optic lines as part of the development of major projects of national significance”
NTIA unveils yet another new requirement for BEAD money - Just when we thought the Broadband Equity, Access and Deployment (BEAD) program has seen enough adjustments, NTIA Administrator Arielle Roth indicated BEAD participants would have to forego other federal funding or else lose out on their money.
My Take: I guess they don’t want another RDOF default debacle. Did someone just think of this? Heavily leveraged ISPs will have an issue wth this.
NTIA admin hints at use for non-deployment BEAD funds - According to Roth, NTIA is considering how non-deployment funds could be used to advance “key outcomes like permitting reform.”
My Take: As I’ve said MANY times, they should use the money to invest in infrastructure monitoring with distributed fiber optic sensing.
Fiber Broadband Association Releases Case Study on Fiber’s Critical Role in Public Safety - New study shows how fiber networks protect lives and keep communities connected before, during, and after disasters
My Take: Actually, amateur radio is the ultimate in resilient public safety infrastructure. There’s a reason Hurricane Watch Nets exist. And a couple of shots in the article at the LEO providers. Weak arguments about capacity and weather-related issues.
🇨🇦 Telus Just Launched a 24/7 VIP Line for Tech Support and Secret Offers - Telus has launched a new customer support channel on Reddit, offering 24/7 access to its team of technicians and exclusive promotions for new customers. This comes at a time when customer service wait times have been increasing across ‘Big 3’ telecoms, but this Reddit service line seems to be available for those keen enough to know about it.
My Take: it can be reached “24/7 at [email protected] or by SMS anytime at (855) 645-3159.” All legit, they say,. Made up of Telus employees. No “dear valued customer” there.
Fiber Sensing for Digital Twins in Municipal Infrastructure - Fiber-optic sensing has emerged as a powerful way to provide data. It can detect strain, vibrations, temperature changes, and other indicators continuously over long distances. In essence, optical fibers become the "artificial nerves" of infrastructure, feeding the digital twin with real-time condition information.
My Take: This is a spectacularly informative and well-written document ;)
A Word from Wired360
Data Centres
Data Centers In Space - November 2nd, 2025. Starcloud-1 separated from SpaceX's Falcon 9 upper stage. Right now, 500 kilometers above Earth, an NVIDIA H100 GPU is running Google's AI model in space, delivering 100x more power than any prior orbital processor.

My Take: Remember when I spoke with StarCloud’s CEO on the podcast? You probably weren’t paying attention. Here’s the link - be kind, It was a while ago.
Why Your Next Cloud Server Will Orbit Earth At 17,000 MPH - Technology has a habit of creating needs we did not even know we had. Space based datacenters are a perfect example. Terrestrial datacenters suffer from several fundamental limitations that can be resolved more effectively in orbit.
My Take: At the end of the day, physics wins. Looks like folks are trying to solve the issue of radiant cooling in a vacuum.
Elon Musk: Expand the scale of Starlink V3 and enter the space computing power market - Recently, Elon Musk stated on X that SpaceX will expand the scale of Starlink V3 satellites and start building data centers in space to address the shortage of computing power resources in the AI era.
My Take: Elon validates what Starcloud has started to build, but not to be outdone by anyone.
Amazon breaks ground on $10bn data center complex in Richmond County, North Carolina - It is expected that the data center campus will feature up to 20 buildings at full build-out, each of which is likely to span more than 200,000 sq ft (18,580 sqm).
My Take: Positioned near Duke Energy’s 2.24 GW natural-gas power plant. Massive build.
Crusoe taps Blue Energy to supply nuclear power for up to 1.5GW data center in Port of Victoria, Texas - Blue Energy said it will deliver power to the planned 1,600-acre Crusoe campus as early as 2028. Blue Energy will initially provide energy through gas-powered generation, which will subsequently be converted into nuclear energy by 2031.
My Take: Start with gas, move to nukes. Seems like a decent strategy 😉 ☢️
Powering Data Center Growth Through Nuclear Energy - Nuclear energy offers a promising solution for reliable, clean power, but success depends heavily on innovative supply chain management strategies.
My Take: ..and real estate.. and cost. It is the best option at the end of the day.
Exploring a space-based, scalable AI infrastructure system design - Project Suncatcher is a moonshot exploring a new frontier: equipping solar-powered satellite constellations with TPUs and free-space optical links to one day scale machine learning compute in space.
My Take: Things are starting to move fast in the space-based data space.. Will there be a winner or will they be mission specific data centres?
Amazon Says Berkshire Utility Failing to Power Data Centers - Amazon.com Inc. alleges that a Berkshire Hathaway Inc.-owned utility in Oregon is failing to provide sufficient power for four new data center facilities, highlighting the strain rapid expansion of technology facilities is putting on the electric grid.
My Take: Seems to be some common themes around power..
When 1.5 Gigawatts Vanished: What the Virginia Near-Blackout Revealed About the Future of AI Infrastructure - A real 1.5-GW near-blackout in Virginia exposed the biggest hidden risk in AI infrastructure grid fragility. Here’s how leading investors are redesigning for reliability and yield.
My Take: Investors now treat power reliability and on-site generation as core parts of project value. Lightning happens, but it can’t grind things to a halt.
Data Center Frenzy Triggers Distress Warning in Industry Survey - Investors are piling into massive debt packages to fund the data centers that feed the artificial intelligence infrastructure, but a lack of visibility around long-term demand for computational power points to distress ahead for some players, according to an industry survey.
My Take: An industry survey by AlixPartners of roughly 400 senior data-centre executives found that while demand for AI-infrastructure-driven facilities is high, a majority (61 %) of respondents believe the sector is entering a phase of potential distress. Key concerns:
Massive debt-financed expansions are predicated on long-term demand that may not materialize.
Energy, power-grid access and supply-chain pressures are increasing operational risk.
Risk of oversupply, technology obsolescence or consolidation reducing profitability.
🇨🇦 Budget reveals how Ottawa plans to make data-centre deals - The government passes on major financing for the capital expenditures of AI infrastructure projects in an attempt to protect Canada from a potential AI bubble
My Take: The Canada Infrastructure Bank can now invest in DC proects, and Ottawa will use its own demand for compute as leverage rather than write blank cheques. Provinces will decide how much power to allocate to data centres, with Alberta pushing for $100 billion in private investment while Quebec and B.C. restrict grid access.
🇨🇦 Data stored in Canada can be subject to foreign courts, government paper warns - A new government white paper on digital sovereignty says Ottawa can’t maintain full control over its data if its data storage supplier is subject to the laws of another country.
My Take: And, sovereign data needs a sovereign communication infrastructure. The only way to make it truly sovereign is to own and control all of it. There’s a mention of the U.S. CLOUD Act as a mechanism by which U.S. authorities can ask American companies to hand over data stored abroad or held by them. Oops.
🇨🇦 Beacon AI Center and VoltaGrid may build data center in Saint John, Canada - The facility would be located on a 120-hectare land parcel in the newly expanded Spruce Lake Industrial Park, situated in the small coastal village of Lorneville.
My Take: 190MW, gas-powered with a 2027 launch target. VoltaGrid is a Texas-based company. Elbows up, and all that.
How much does a GW of data center capacity actually cost - Building one gigawatt of AI data center capacity costs around $35 billion, according to Bernstein’s analysis, a figure that’s well below Nvidia’s own $50–60 billion figure given during its fiscal Q2 2026 earnings call.
My Take: It’s a billion before you’re even putting in any racks. Power is expensive ;)
The network engine behind AWS’ massive Rainier supercluster - Custom NeuronLink interconnects and EFA fabric enable ultra-low latency across tens-of-thousands of UltraServers
My Take: “It's tens of petabytes per second of bisection bandwidth across the UltraCluster, plus, on top of that, between any source and destination pair, you have 10 microseconds of latency,” That’s crazy. Here comes the Matrix.
What’s Happening In Space?
What’s in Space This Week?

Exploring Starlink: Faster Internet Beyond V3’s Horizon - In a world where stable Internet connections are pivotal for success, Starlink is making waves with a staggering increase in its performance metrics. The latest reports highlight a compelling scenario: Starlink’s median speeds have surged by 50% even before the anticipated launch of its V3 version. Let’s delve into what this development means for consumers and the broader internet landscape.
1 Tb/s from space: the new Starlink revolution is underway - The larger V3 @Starlink satellites that will deploy from Starship will bring gigabit connectivity to users and are designed to add 60 Tera-bits-per-second of downlink capacity to the Starlink network.
My Take: Terabits by the ton. Do they have the spectrum to carry that much traffic to and from Earth? I think not. Watch for the lasers ;)
Starlink Reaches 8 Million Active Users in Over 150 Countries - “Starlink is connecting more than 8M active customers with high-speed internet across more than 150 countries, territories, and many other markets,” the company said, thanking customers “around the world.”
My Take: 8M subs in 5 years. And the kits are free again in Canada.
SpaceX's Cellular Starlink Now Works on Apple Watches in Canada, Japan - SpaceX's partner in Japan, KDDI, expands its cellular Starlink capability beyond phones to three Apple Watch models. Rogers in Canada is doing the same.
My Take: Cool, but how can that little tiny thing talk to space? ;)
The Logic Behind Federated LEO Constellations - A two-part article on the Analysys Mason website examines the complexities of sovereign LEO constellations and potential approaches to addressing the challenge of balancing strategic objectives with economic sustainability.
My Take: Carlos makes light of a new concept, “virtual sovereignty,” with regard to the recent Vodafone / AST SpaceMobile announcement.
Opinion: Welcome to the secret society of satellite spectrum - One of the most difficult aspects of writing about the wireless industry is understanding the use of spectrum. But if I thought that was hard, I’ve been blown away by how complicated it is to understand the spectrum landscape in the satellite industry.
My Take: I’ve said this before. If you draw some pictures, it helps, but unless you’re in this day in and out, it’s really hard to keep track of who has what, where, in cooperation with whom, in which country, with what MNO, and so on. It is a huge coordination project.
🇨🇦 Telesat invests US$5 million in Farcast to develop fully integrated User Terminals for Telesat Lightspeed satellite network - Farcast has developed a unique technology that can simultaneously transmit and receive data from the same aperture in an FPA. This proprietary Active Electronically Scanned Antenna (AESA) technology uses electronic beam scanning to compensate for the movement of satellites and users, and the single-aperture, full-duplex FPA results in reduced Size, Weight, Power, and Cost (SWaP-C). This competitive SWaP-C will further enhance the value proposition for Telesat Lightspeed customers, delivering superior enterprise-class performance worldwide.
My Take: There’s as much innovation on the ground as there is in the sky. Some earlier articles suggested ESA development and innovation is part of Amazon’s Kuiper’s strategy.
🇨🇦 Telesat Lightspeed Network Emulator - This physical test platform allows customers to emulate the Telesat Lightspeed network and Carrier Ethernet service in advance of service launch. A valuable tool to assist with customer network planning decisions, the Network Emulator provides the ability to test traffic, validate applications and compare Telesat Lightspeed performance versus alternative networks.
My Take: Cool tool to play with. I guess it adds appropriate delay, etc.
Laser beaming to drive next generation of satellite constellations - Sharing momentum with laser light could enable satellites to move without onboard fuel, while sharing energy can be used to enhance the efficiency of existing propulsion systems. Integrating these new operating modes with existing data transfer technology is the aim of the three-year project, called Orbital Architectures for Cooperative Laser Energetics – or “ORACLE”.
My Take: So it’s a two-for-one. A little data. A little power. The innovation is amazing.
🇨🇦 We are go for a Canadian domestic orbital launch program! - The 2025 Budget, just released today by the Government of Canada, includes $182 CDN million to the Department of National Defence (DND) over three years to establish a sovereign space launch capability.
My Take: How do they come up with $182? Why not just make it $200M? Good to see defence and space getting their attention, which it so desperately needs!
🇨🇦 MDA Space Makes $10 Million Investment in Maritime Launch Becoming An Equity Owner And A Strategic Partner - The MDA Space investment in Maritime Launch Services marks a key milestone in advancing Canada’s sovereign launch capability, strengthening the country’s domestic space value chain, with complete capability from ground to orbit.
My Take: Great news as Canada marches toward sovereign launch!
🇨🇦 Catch of the day: Canadarm2 captures new cargo spacecraft - October 29, 2025, was not just another day in the office for Canadian Space Agency (CSA) flight controller Danielle Cormier. On this day, Danielle achieved a goal, the preparation for which had spanned years and continents. From the Robotics Mission Control Centre in Longueuil, Quebec, she led an international team to catch a new cargo spacecraft, the HTV-X1, and berth it to the International Space Station (ISS).

My Take: Maybe Canadarm2 could play for the Blue Jays. Quite the feat, I would suspect.. Catching a cargo spacecraft using a robotic arm 400km away.. in space.
Meet Point Nemo, where the International Space Station will die in 2030 - The International Space Station just notched a major milestone, but its days are numbered.
My Take: Kinds creept to know where you’re going to die 😉 “NASA and its partners plan to deorbit the aging outpost toward the end of 2030, using a modified, extra-burly version of SpaceX's Dragon cargo capsule to bring it down over an uninhabited stretch of ocean.”
Three Chinese astronauts stranded in space after debris hits their return capsule - Three Chinese taikonauts — Wang Jie, Chen Zhongrui and Chen Dong — will be extending their stay aboard China's Tiangong space station after their return capsule was struck by a presumed piece of orbital debris on Wednesday.
My Take: A piece of debris that was about a mm in size, travelling at 22,000 kmh. The problem of orbital debris will only get worse. Do you clean it up or come up with avoidance mechanisms? We need space garbage trucks (actually, I wrote about that in an earlier issue. The challenge isn’t collecting it, it’s what to do with it once it has been collected.)
Billions in space?: 10 most expensive satellites ever launched - NASA-ISRO NISAR and James Webb are among the costliest satellites ever built, used for Earth observation and deep space study. Their advanced technology marks huge steps in space exploration.
My Take: I can imagine the James Webb telescope cost a few bucks. The bigger they are, the more they cost, and the more it stings when they blow up on the launch pad.
Yesterday, we announced our world record-breaking wireless power demo. - Today, we take you behind the scenes of this milestone and what it means for the future of our space energy grid. 👇

My Take: Wireless power. Power over laser. If you think about it, it’s just another form of energy moving energy. The goal for them? A power grid in space to support all those satellites. Kinda cool, actually.
Direct To Device
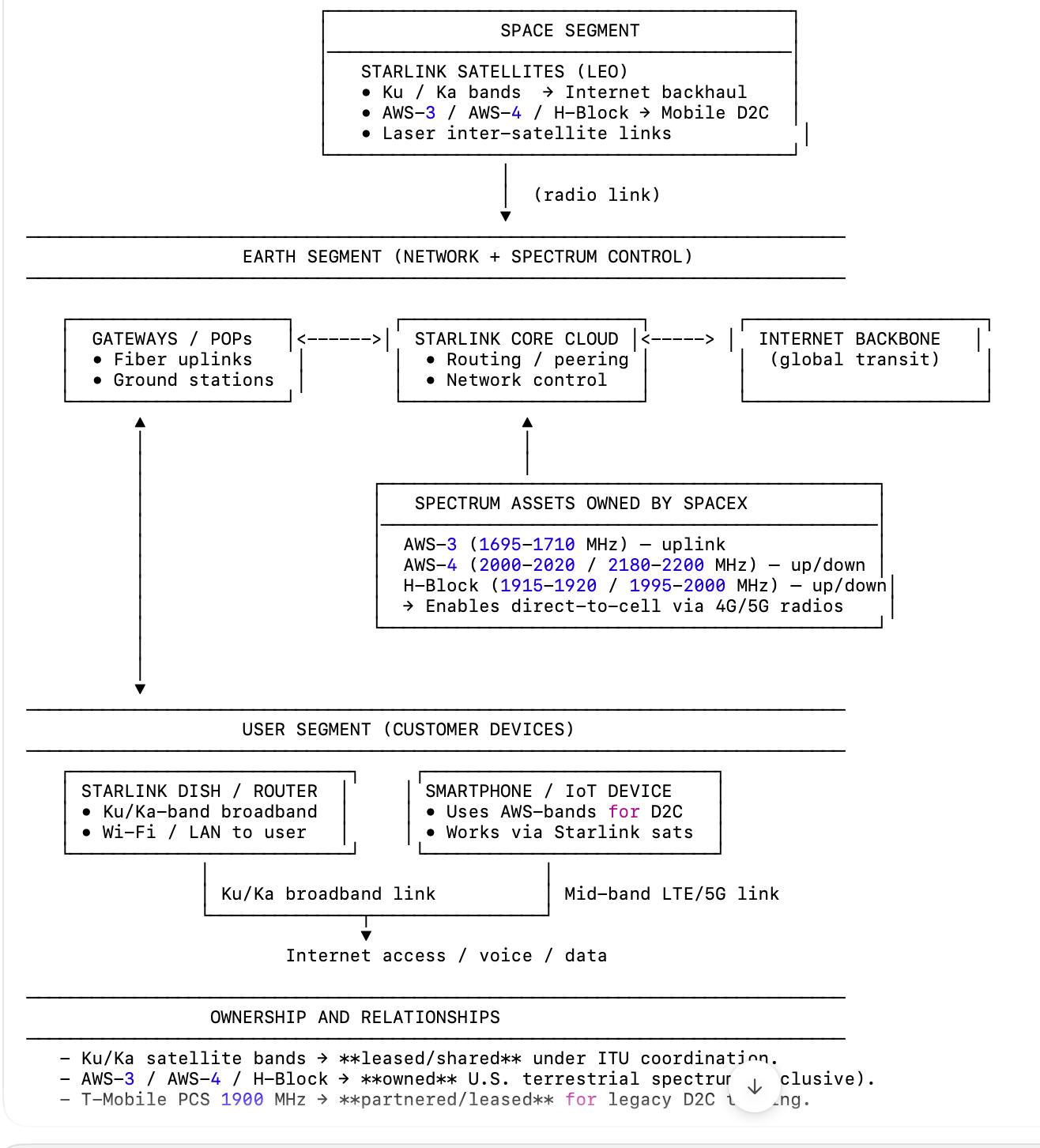
EchoStar Agrees to Sell Full Unpaired AWS-3 Spectrum License Portfolio to SpaceX - EchoStar has entered into an amended definitive agreement with SpaceX to sell the company's unpaired AWS-3 licenses for approximately $2.6 billion in SpaceX stock valued as of September 2025. This transaction builds on the agreement the companies entered into in September. EchoStar's unpaired AWS-3 licenses are nationwide and are part of 3GPP Band 70n (1695-1710 MHz uplink).

My Take: More spectrum to unravel. Does this help? I think I broke ChatGPT. In short, SpaceX now holds enough U.S. spectrum to operate like a hybrid satellite–mobile carrier, not just an ISP from orbit.
T-Mobile US offers free emergency satellite messaging - T-Mobile US launched an offer enabling anyone with a compatible smartphone to send messages to emergency services over its satellite set-up, to provide coverage in remote areas lacking traditional mobile connectivity.
My Take: Great way to get subscribers from other carriers to spend money with T-Mobile!
Vodafone IoT partners with Iridium to provide its customers with NTN NB-IoT Connectivity - Through this partnership, Vodafone IoT will gain access to Iridium NTN Direct – the 3GPP standards-based service providing Narrowband Internet of Things (NB-IoT) connectivity – which will keep customers’ IoT devices ubiquitously connected.
My Take: A couple companies starting to offer this type of support. It’s a great alternative to existing connectivity and also to extend IoT into hard-to-reach areas, as long as the sensors are powered.
Enabling AI
Apple nears deal to pay Google $1B annually to power new Siri, report says - Apple is nearing a deal with Google that would see the iPhone maker pay the tech giant roughly $1 billion a year for a custom version of Google’s Gemini AI model to power its overhaul of Siri, according to a new report from Bloomberg.
My Take: I guess the iPhone18 will be $10,000.
Google’s rolling out its most powerful AI chip, taking aim at Nvidia with custom silicon - The company said on Thursday that the seventh generation of its Tensor Processing Unit (TPU), called Ironwood, will hit the market for public use in the coming weeks, after it was initially introduced in April for testing and deployment.
My Take: TPU’s are purpose-built ASICs for inference-based processing, unlike NVIDIA GPUs which handle multiple types of workloads.
🇨🇦 Calling the AI boom a bubble is ‘dangerous,’ warns veteran investment strategist Brian Belski - “I think too many people are throwing around the word bubble,” Belski said Friday in an interview. “Just because asset prices go up in real estate or bonds or stocks or whatever, doesn’t mean it’s a bubble.” He stressed that valuations alone are a weak predictor of future stock returns.
Opinions split over AI bubble after billions invested - Companies announcing multi-billion dollar investments in artificial intelligence have raised concerns about the formation of a bubble reminiscent of the dotcom boom and bust. Investors are on guard for signals that demand is tailing off or that the massive spending is not paying off as anticipated.
My Take: Seems to be the biggest AI point of contention these days. Can companies like NVIDIA continue to grow at the same pace?
AI Really is Coming For the Jobs - Working in Big Tech, or in software generally, has for years been seen as the most-secure employment in the world, so much so that “just learn to code, bro” became a meme targeting the unemployed. Now those coding jobs are being replaced by AI and other white collar jobs are in peril—even if the CEOs doing the cutting aren’t quite ready to make that connection explicitly.
My Take: Ok, AI isn’t really an experiment anymore. The move from hype to deployment is underway. AI isn’t coming for your job, it’s changing it.
Charter has high hopes about AI’s cost-cutting opportunities - It’s safe to say most operators are now using some sort of AI for internal use cases. As for Charter, CEO Chris Winfrey predicts AI integrations could bring down its $8 billion annual service cost in the next year or so.
My Take: Hopefully not at the expense of the people who make it all work.
Is AI voice a telco growth opportunity? - If telcos are increasingly considering how AI can help them generate new revenue streams, as we have previously reported, which services should they be offering? AI voice should be one, according to the Unthinkable analyst duo of Dean Bubley and Andrew Collinson, who touched on the topic at the recent AI-Native Telco Forum in Düsseldorf, Germany.
My Take: Have telcos forgotten that voice is a massively rich data source? With standards like vCons (look it up!), telcos could turn voice into a secure, interoperable data layer across apps and networks. Imagine that. Voice data can power personalization, verification, and sales intelligence. Could a synthetic voice pass a verification process?
Amazon's $38 billion OpenAI deal shows it is no longer an AI laggard - Amazon's (AMZN.O), opens new tab $38 billion cloud deal with OpenAI marks a major endorsement for the e-commerce giant's cloud business after recent setbacks, including ceding market share to rivals and an outage that disrupted large parts of the internet.
My Take: this will help them regain share lost to Google and Microsoft. Not sure any enterprise is putting all their eggs in one cloud provider basket these days. One would think the last AWS outstage was cause for concern and to revisit strategy,.
China solves 'century-old problem' with new analog chip that is 1,000 times faster than high-end Nvidia GPUs - Researchers from Peking University say their resistive random-access memory chip may be capable of speeds 1,000 faster than the Nvidia H100 and AMD Vega 20 GPUs.
My Take: The chip works by processing data directly within its circuits instead of moving it between memory and processor. 1,000 times faster while using 100 times less energy.. Seems there would be some demand, except it’s analog and all that.
AI isn’t waiting for the data center. The Edge is the new center of gravity. - By 2027, 75% of enterprise data will be created and processed at the edge, as AI workloads shift from centralized model training to real-time inference. In retail, drive-through operations rely on inferencing to optimize order throughput and customer experience. In manufacturing, machine vision systems depend on low-latency analytics to monitor assets and prevent downtime.
My Take: It’s all about making decisions where the data lives, like on your watch or your cell phone. I think many people are aligned with this thinking,
Verizon Business and AWS accelerate AI applications at scale in a new fiber deal - Verizon Business today announced a new Verizon AI Connect deal with Amazon Web Services (AWS) to provide the resilient high-capacity, low-latency network infrastructure essential for the next wave of artificial intelligence (AI) innovation. As part of the deal, Verizon will build new, long-haul, high-capacity fiber pathways to connect AWS data center locations. This will enable AWS to continue to deliver and scale its secure, reliable, and high-performance cloud services for customers building and deploying advanced AI applications at scale.
My Take: The fiber guys are the winners, if they can manage demand and supply chain.
Anthropic says its Claude models show signs of introspection - "We're starting to see increasing signatures or instances of models exhibiting sort of cognitive functions that, historically, we think of as things that are very human," Lindsey told us. "Or at least involve some kind of sophisticated intelligence."
My Take: So, they can pretend to be safer and more transparent?
Deutsche Telekom, Nvidia launch industrial AI cloud - The Industrial AI Cloud, powered by up to 10,000 Nvidia GPUs, will allow manufacturers, automakers, and robotics firms to deploy AI-driven digital twins, predictive maintenance, and large-scale simulation workloads
My Take: Germany is building its own AI engine, not renting one. The Deutsche Telekom–Nvidia alliance shows that nations see AI as strategic infrastructure
In Other News..
🇨🇦 World Series Game 7 Watched By 45 Percent Of Canadians - Sportsnet averaged 10.9 million viewers for Saturday's World Series Game 7, marking the largest audience for a Toronto Blue Jays broadcast in network history and the most-watched program ever for parent company Rogers Communications
My Take: ..but.. there’s 41M people in Canada, so 45% would be more like 18M?
NTIA to Make the 2028 Olympics a 6G Testbed - NTIA will ‘take the most ambitious, forward-leaning 6G concepts and show the world.’
My Take: “integrated sensing, AI-powered networking, immersive experiences – and show the world that they can work, safely and securely, at scale – and, proverbially, ahead of time and under budget.”
Elon Musk's Latest Prediction: Smartphones Will Be Replaced by AI Within 5 Years - “In the future, there will be no operating system, no apps. Your phone will just display pixels and emit sound. It will predict what you most want to see and hear, and then generate it in real time. We will integrate AI into this device as much as possible,” Musk said.
My Take: “There will no longer be mobile phones in the traditional sense. What we call mobile phones are actually edge nodes for AI inference, equipped with some wireless modules for connection.” .. Hmm..
Ribbon Communications Breach Marks Latest Telecom Attack - The US telecom company disclosed that suspected nation-state actors first gained access to its network in December of last year, though it's unclear if attackers obtained sensitive data.
My Take: Does anyone care anymore, or rather is anyone suprised anymore?
DOJ accuses US ransomware negotiators of launching their own ransomware attacks - Last month, the Department of Justice indicted Kevin Tyler Martin and another unnamed employee, who both worked as ransomware negotiators at DigitalMint, with three counts of computer hacking and extortion related to a series of attempted ransomware attacks against at least five U.S.-based companies.
My Take: Something about the fox in the henhouse comes to mind. If they were that smar they wouldn’t have been caught.
Waymo’s robotaxi expansion accelerates with 3 new cities - Waymo said Monday it will launch a robotaxi service in Detroit, Las Vegas, and San Diego as the Alphabet-owned company hits the accelerator on its expansion plans.
My Take: Still haven’t had the chance to experience one of these yet. How many of you would travel on “Waymo Air?”
AI helps docs, patients tackle medication adherence challenges - AI allows providers to synthesize a lot of data points to study whether drugs will work, which can help with patient nonadherence. An AI interface could recognize a pattern of behavior and send reminders on a wearable device like the Apple Watch, according to Hill.
My Take: Or maybe connect to thier Neuralink, courtesy of Elon, and tell them to take their pills. My AI is in the form of a human who reminds me to take my vitamins every day. Seems to work.
Diagnostic dilemma: A baby suddenly started to smell of rotting fish - A boy would stink of fish after eating certain dishes, and doctors found that the noxious odor likely stemmed from a rare genetic quirk.

My Take: I thought something about this story was kinda fishy..
Infographic Of The Week

My Take: “Overall, global military expenditures hit a record $2.7 trillion, a 9.4% increase over the year. Amid rising geopolitical tensions, all five regions of the world increased their military spending for the second consecutive year.”
Podcast Recommendation
Starlink has become the most disruptive force in the satellite industry, and the new service-level agreement (SLA) guarantees for its ‘Priority’ packages add to the disruption.
In this episode, space and satellite experts Christopher Baugh and Lluc Palerm discuss how these developments are changing competition in high-value verticals such as backhaul, enterprise and maritime. They explore how traditional satellite connectivity providers can defend their positions, differentiate their services and continue to deliver value in an increasingly Starlink-dominated market.
Listen Here!
Movie/Streaming Recommendation

IMDb: 6.4/10
JMDb: 🍿🍿🍿🍿🍿🍿🍿🍿/10 (Relentless tension)
A House of Dynamite, Kathryn Bigelow’s return to feature filmmaking, delivers an unflinching, tense, and thought-provoking political thriller centred on the imminent threat of a nuclear missile strike against the United States.
Driven by a top-tier ensemble led by Idris Elba and Rebecca Ferguson, the film masterfully portrays the panic and urgency gripping government officials as they race to identify the adversary and determine a response. The narrative unfolds three times from contrasting perspectives, immersing viewers in both the chaos of the White House Situation Room and the fraught military command centers.
Bigelow’s documentary-style realism and intricate direction capture the gravity of decisions made under extreme duress, eschewing romantic heroics for unsettling honesty. Though some critics note its emotional restraint and circuitous storytelling, the film’s relentless pace and chilling plausibility make it as terrifying as any horror movie.
Until Next Time
Comments here are my own and do not represent the opinions, views or thoughts of any person, company or organization that I may be associated with.
Feedback, comments and ideas are welcome. Message me on LinkedIn or contact me at j[email protected]
Want to support this newsletter? Feel free to buy us a coffee to show your support!
This site may contain links to affiliate websites, and we receive an affiliate commission for purchases made by you on the affiliate website using such links.
Thinking about a newsletter of your own? Check out beehiiv!






Reply